TimeLine(时间轴插件)
应用场景,直播回放的处理
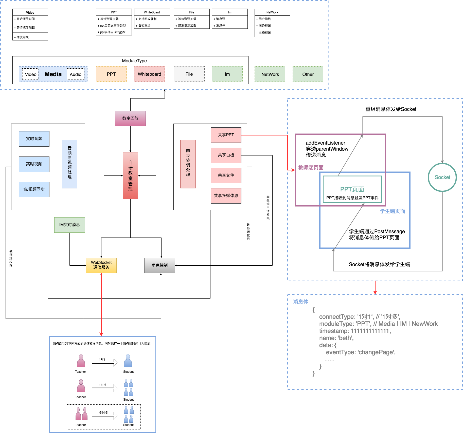
设计架构图全览

截屏

解决的问题
- 1.和时间本身无关,就是要相互同步执行;
- 2.如果有一个模块慢了,其他模块需要进行自动对齐
- 3.如果有一个模块快了,自己需要慢下来(以慢的为基准)
- 4.如何实现链式播放
- 5.如何处理时间差
- 6.加入webWorker方式同一时间事件太多卡死页面
- 7.支持监听progress
- 8.数据为数组对象
- {
- eventType: ‘ppt’,
- startTime: (new Date()).getTime()
- data: “{ title: ‘1’ }”
- }
- 9.如何实现快放
Example
项目地址:https://future-component.github.io/TimeLine/
演示地址:https://future-component.github.io/TimeLine/example/index.html
GitHub地址:https://github.com/Future-component/TimeLine
实例代码
var timeline = TimeLine();
console.log(timeline)
var timeStart = (new Date()).getTime();
function logger(val, style) {
$('#message').append(`<p style="${style}">${val}</p>`);
}
timeline.init({
data: [{
eventType: 'ppt',
startTime: timeStart + 1000,
data: 'ppt第一页'
}, {
eventType: 'text',
startTime: timeStart + 3000,
data: '第一条消息',
}, {
eventType: 'text',
startTime: timeStart + 2000,
data: '第二条消息',
}, {
eventType: 'audio',
startTime: timeStart + 5000,
data: '我是音乐'
}, {
eventType: 'audio',
startTime: timeStart + 12000,
data: '我是音乐2'
}],
}, {
text: function(val) { logger('%c *** text ***:' + JSON.stringify(val), 'color: #2196F3') },
audio: function(val) { logger('%c *** audio ***:' + JSON.stringify(val), 'color: #009688') },
}, function() {
$('#message').html('');
});
timeline.complete(function() {
logger('%c 播放结束啦~~~~', 'color: #9C27B0');
$('.btn').removeClass('active');
})
timeline.progress(function(data) {
var dataTmp = JSON.parse(data);
logger('%c 当前进度:' + data, 'color: #CDDC39');
$('#currentTime').text(dataTmp.currentTime);
$('#totalTime').text(dataTmp.totalTime);
});
$('.btn').click(function() {
var id = $(this).attr('id');
$('.btn').removeClass('active');
$(this).addClass('active');
switch(id) {
case 'play':
timeline.play();
break;
case 'pause':
timeline.pause();
break;
case 'stop':
timeline.stop();
break;
default:
break;
}
});
API
| 函数名 | 参数 | 含义 |
|---|---|---|
| init | {options(Object), actions(Object-Func), initPage(Func)} | 初始化时间轴,以及事件在时间轴上的对齐 |
| progress | (Func) | 时间轴的当前进度 |
| pause | Empty | 暂停时间轴播放 |
| stop | Empty | 停止时间轴播放,播放状态回到起点位置 |
| play | Empty | 继续播放 |
| complete | (Func) | 时间轴完成的回调 |
TODO
- 资源加载慢的优化问题
- 大数据量的同步问题
- 数据量大时的快放问题